The InfluxDB 2.x JVM Based Clients
$i18n.getString( "site-renderer", $locale, "template.lastpublished" ): $dateValue
|
$i18n.getString( "site-renderer", $locale, "template.version" ): 7.3.0-SNAPSHOT
The InfluxDB 2.x JVM Based Clients
Overview
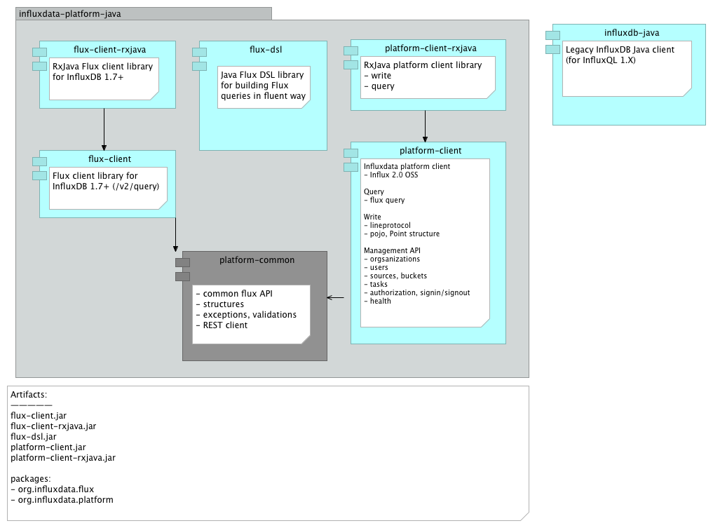
Structure
Flux DSL
Client Core
Clients
InfluxDB 2.x client
InfluxDB 2.x client - Reactive
InfluxDB 2.x client - Kotlin
InfluxDB 2.x client - Scala [2.12]
InfluxDB 2.x client - Scala [2.13]
InfluxDB 1.7+ Flux Client
InfluxDB 2.x client - OSGi
Project Documentation
Project Information
Project Reports